功能说明:帮助平台和商户通过线上的方式签署商户入驻平台细则电子合同。
1、设置
1.1创建企业
![图片[1]|电子合同插件|校米粒外卖跑腿系统offer门户|专注打造外卖跑腿软件系统的深度开发](https://img.xiaomili.pro/wp-content/uploads/2025/02/20250219065541393-1024x459.png)
![图片[2]|电子合同插件|校米粒外卖跑腿系统offer门户|专注打造外卖跑腿软件系统的深度开发](https://img.xiaomili.pro/wp-content/uploads/2025/02/20250219065607882-1024x458.png)
法人进行认证&授权
![图片[3]|电子合同插件|校米粒外卖跑腿系统offer门户|专注打造外卖跑腿软件系统的深度开发](https://img.xiaomili.pro/wp-content/uploads/2025/02/20250219065624568-1024x544.png)
1.2创建印章
![图片[4]|电子合同插件|校米粒外卖跑腿系统offer门户|专注打造外卖跑腿软件系统的深度开发](https://img.xiaomili.pro/wp-content/uploads/2025/02/20250219065645308-1024x415.png)
![图片[5]|电子合同插件|校米粒外卖跑腿系统offer门户|专注打造外卖跑腿软件系统的深度开发](https://img.xiaomili.pro/wp-content/uploads/2025/02/20250219065704854-1024x459.png)
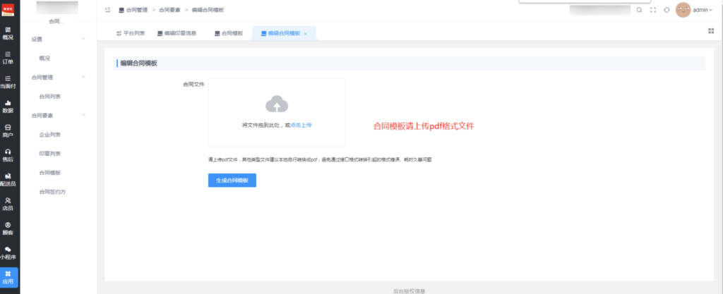
1.3创建合同模板
![图片[6]|电子合同插件|校米粒外卖跑腿系统offer门户|专注打造外卖跑腿软件系统的深度开发](https://img.xiaomili.pro/wp-content/uploads/2025/02/20250219065748884-1024x418.png)
![图片[7]|电子合同插件|校米粒外卖跑腿系统offer门户|专注打造外卖跑腿软件系统的深度开发](https://img.xiaomili.pro/wp-content/uploads/2025/02/20250219065806626-1024x417.png)
![图片[8]|电子合同插件|校米粒外卖跑腿系统offer门户|专注打造外卖跑腿软件系统的深度开发](https://img.xiaomili.pro/wp-content/uploads/2025/02/20250219065844873-1024x456.png)
1.4合同签约方
合同签约方有两种添加方式,平台添加和商户添加
1.4.1 平台添加
![图片[9]|电子合同插件|校米粒外卖跑腿系统offer门户|专注打造外卖跑腿软件系统的深度开发](https://img.xiaomili.pro/wp-content/uploads/2025/02/20250219065908385-1024x462.png)
![图片[10]|电子合同插件|校米粒外卖跑腿系统offer门户|专注打造外卖跑腿软件系统的深度开发](https://img.xiaomili.pro/wp-content/uploads/2025/02/20250219065940117-1024x464.png)
1.4.2商户后台添加
![图片[11]|电子合同插件|校米粒外卖跑腿系统offer门户|专注打造外卖跑腿软件系统的深度开发](https://img.xiaomili.pro/wp-content/uploads/2025/02/20250219070002876-1024x443.png)
2、签署合同
2.1创建合同
![图片[12]|电子合同插件|校米粒外卖跑腿系统offer门户|专注打造外卖跑腿软件系统的深度开发](https://img.xiaomili.pro/wp-content/uploads/2025/02/20250219070039214-1024x460.png)
![图片[13]|电子合同插件|校米粒外卖跑腿系统offer门户|专注打造外卖跑腿软件系统的深度开发](https://img.xiaomili.pro/wp-content/uploads/2025/02/20250219070058238-1024x463.png)
2.3签署合同
![图片[14]|电子合同插件|校米粒外卖跑腿系统offer门户|专注打造外卖跑腿软件系统的深度开发](https://img.xiaomili.pro/wp-content/uploads/2025/02/20250219070158517-1024x459.png)
可通过网页签署或者支付宝扫码进行签署
![图片[15]|电子合同插件|校米粒外卖跑腿系统offer门户|专注打造外卖跑腿软件系统的深度开发](https://img.xiaomili.pro/wp-content/uploads/2025/02/20250219070211799-1024x525.png)
© 版权声明
分享是一种美德,转载请保留原链接
THE END

一键注册登录,免费学习更多校米粒Schoolrun资源教程
©2020-2026 www.xiaomili.cc 陨星门科技(徐州)有限公司提供数据支持
请登录后查看评论内容